卫生资格考试

考试动态
复习指导
互动交流

卫生资格考试怎么缴费?

关于“卫生资格考试怎么缴费?”的内容,有很多考生都比较关注,医学教育网为大家编辑如下:

网上缴费操作方法:

1、登录中国卫生人才网点击网上报名,登录个人系统。

卫生资格考试怎么缴费?

2、点击“网上缴费”。

卫生资格考试怎么缴费?

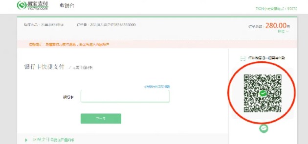
3.选择支付方式:根据各考区要求选择相应支付方式

卫生资格考试怎么缴费?

4、扫描二维码,微信支付备注:不能通过微信支付的考生,请选择银行卡支付。

卫生资格考试怎么缴费?

5、出现以下界面,视为缴费成功在规定时间内完成网上缴费的考生视为报名成功,逾期未缴费的考生无法打印准考证并视为放弃考试。缴费成功的考生,不参加考试者视为缺考,报名费用不予退还。

卫生资格考试怎么缴费?

请各位考生在报名系统内务必绑定微信,后期可使用“微信登录入口”进入报名系统并接收考试重要信息通知。

考生报名缴费过程中如有疑问,请咨询各考点。

以上“2021年卫生专业技术资格考试报名网上缴费入口\流程”由医学教育网为大家整理,希望对大家有所帮助,更多资讯请关注医学教育网!

正保医学教育网
上医学教育网 做成功医学人
打开APP
全部评论(0打开APP查看全部 >
精品课程

高效定制班

小班管理 贴心服务 社群交流 直播互动

2380起

查看详情
热点推荐:
0
0
0
评论
取消
复制链接,粘贴给您的好友

复制链接,在微信、QQ等聊天窗口即可将此信息分享给朋友
前往医学教育网APP查看,体验更佳!
取消 前往
您有一次专属抽奖机会
可优惠~
领取
优惠
注:具体优惠金额根据商品价格进行计算
恭喜您获得张优惠券!
去选课
已存入账户 可在【我的优惠券】中查看