甘肃省2021卫生资格考试网上缴费2月19日开始,每科次70元!医学教育网小编专门整理了甘肃省官方通知如下,请对应考区考点2021卫生资格考生及时查看。
各位考生:
根据《国家卫健委人才交流服务中心关于卫生专业技术资格考试等三项考试考务费标准的通知》(卫人才发〔2016〕66号)和《甘肃省发展和改革委员会 甘肃省财政厅关于调整医师资格等考试费收费标准的复函》(甘发改价格〔2021〕82号)文件精神,2021年卫生专业技术资格中、初级考试(含卫生人才评价专业)报名费用均为每科次70元。
卫生专业技术资格的考生缴费日期:
2021年2月19日至2月26日
卫生人才评价的考生缴费日期:
2021年2月20日至2月26日
今年,甘肃考区考生考试缴费首次通过中国卫生人才网(www.21wecan.com)报名页面进行。请各位考生相互转告并认真按照以下流程操作缴费。
1、登录中国卫生人才网,点击网上报名,登录个人系统。

2、点击“网上缴费”。

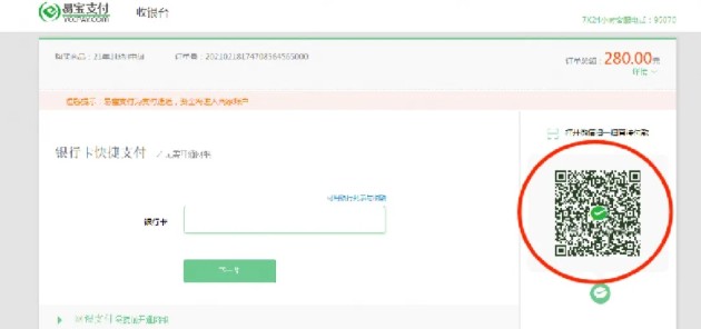
3.选择支付方式:建议选择“易宝会员支付”后,点击“易宝支付”。

4、扫描二维码,微信支付备注:不能通过微信支付的考生,请选择银行卡支付。

5、出现以下界面,视为缴费成功在规定时间内完成网上缴费的考生视为报名成功,逾期未缴费的考生无法打印准考证并视为放弃考试。缴费成功的考生,不参加考试者视为缺考,报名费用不予退还。

请各位考生在报名系统内务必绑定微信,后期可使用“微信登录入口”进入报名系统并接收考试重要信息通知。
考生报名缴费过程中如有疑问,请咨询各考点。
甘肃考区各考点联系方式
| 考点 | 详细地址 | 咨询电话 |
| 兰州 | 兰州医学会(城关区民安大厦B塔11楼1106) | 0931-8405159 |
| 酒泉 | 酒泉市行政服务中心2楼F区13号窗口 (酒泉市富康路24号,肃州区法院对面) | 0937-2853803 0937-2612172 |
| 庆阳 | 庆阳市西峰区九龙路27号 | 0934-8855017 |
| 天水 | 天水市卫健委(秦州区政务中心2号楼1603室) | 0938-8211139 |
| 武威 | 武威市公共卫生综合服务楼 (凉州区天丰街公共卫生综合服务楼B区2楼) | 0935-2234152 |
| 甘南 | 合作市人民东街51号 | 0941-8213565 |
| 定西 | 安定区卫生健康局一楼110室 (安定区福台路9号) | 0932-8213302 |
| 金昌 | 金昌市新华西路18号 | 0935-8211529 |
| 陇南 | 陇南市武都区东江市行政中心统办大楼A区1楼 | 0939-8870201 |
| 临夏 | 临夏市红园路40号 | 0930-6214366 |
| 平凉 | 平凉市卫生健康委员会305室 (平凉市崆峒区东大街41号) | 0933-8228351 |
| 张掖 | 张掖市甘州区南环路656号 (张掖市卫健委1110办公室) | 0936-8294709 |
| 白银 | 白银市白银区广场北路1号2号统办楼 | 0943-8225093 |
| 省直 | 省卫健委人才服务中心 6楼考试科 (兰州市城关区段家滩371号) | 0931-8677175 |
以上“甘肃省2021卫生资格考试网上缴费2月19日开始,每科次70元”文章内容由医学教育网小编整理,更多卫生资格考试动态及政策解读欢迎关注医学教育网!