重要通知!甘肃2021主管护师考试变更为网上缴费,26日截止!没有按时完成缴费的考生不能参加考试,请各位考生速去!
网上缴费时间:
2月19日至2月26日
网上缴费金额:
每人每科70元
网上缴费操作方法:
1、登录中国卫生人才网,点击网上报名,登录个人系统。

2、点击“网上缴费”。

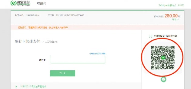
3.选择支付方式:建议选择“易宝会员支付”后,点击“易宝支付”。

4、扫描二维码,微信支付备注:不能通过微信支付的考生,请选择银行卡支付。

5、出现以下界面,视为缴费成功在规定时间内完成网上缴费的考生视为报名成功,逾期未缴费的考生无法打印准考证并视为放弃考试。缴费成功的考生,不参加考试者视为缺考,报名费用不予退还。

请各位考生在报名系统内务必绑定微信,后期可使用“微信登录入口”进入报名系统并接收考试重要信息通知。
考生报名缴费过程中如有疑问,请咨询各考点。
甘肃考区各考点联系方式:
| 考点 | 详细地址 | 咨询电话 |
| 兰州 | 兰州医学会(城关区民安大厦B塔11楼1106) | 0931-8405159 |
| 酒泉 | 酒泉市行政服务中心2楼F区13号窗口 (酒泉市富康路24号,肃州区法院对面) | 0937-2853803 0937-2612172 |
| 庆阳 | 庆阳市西峰区九龙路27号 | 0934-8855017 |
| 天水 | 天水市卫健委(秦州区政务中心2号楼1603室) | 0938-8211139 |
| 武威 | 武威市公共卫生综合服务楼 (凉州区天丰街公共卫生综合服务楼B区2楼) | 0935-2234152 |
| 甘南 | 合作市人民东街51号 | 0941-8213565 |
| 定西 | 安定区卫生健康局一楼110室 (安定区福台路9号) | 0932-8213302 |
| 金昌 | 金昌市新华西路18号 | 0935-8211529 |
| 陇南 | 陇南市武都区东江市行政中心统办大楼A区1楼 | 0939-8870201 |
| 临夏 | 临夏市红园路40号 | 0930-6214366 |
| 平凉 | 平凉市卫生健康委员会305室 (平凉市崆峒区东大街41号) | 0933-8228351 |
| 张掖 | 张掖市甘州区南环路656号 (张掖市卫健委1110办公室) | 0936-8294709 |
| 白银 | 白银市白银区广场北路1号2号统办楼 | 0943-8225093 |
| 省直 | 省卫健委人才服务中心 6楼考试科 (兰州市城关区段家滩371号) | 0931-8677175 |
以上“重要通知!甘肃2021主管护师考试变更为网上缴费,26日截止!”文章内容由医学教育网小编整理,更多护师考试动态及政策解读欢迎关注医学教育网!