进入倒计时啦!2021年内科主治医师考试报名缴费时间将于2月26日截止啦!还没有进行网上缴费的考生务必按时完成缴费,确保报名顺利完成!
2021年内科主治医师考试报名缴费步骤\流程
1、登录倒计时!2021年内科主治医师考试报名缴费时间即将截止!,点击网上报名,登录个人系统。

2、点击“网上缴费”。

3.选择支付方式:根据各考区要求选择相应支付方式。

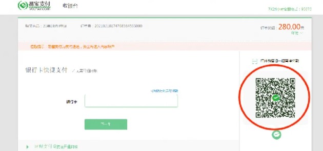
4、扫描二维码,微信支付备注:不能通过微信支付的考生,请选择银行卡支付。

5、出现以下界面,视为缴费成功在规定时间内完成网上缴费的考生视为报名成功,逾期未缴费的考生无法打印准考证并视为放弃考试。缴费成功的考生,不参加考试者视为缺考,报名费用不予退还。

请各位考生在报名系统内务必绑定微信,后期可使用“微信登录入口”进入报名系统并接收考试重要信息通知。
考生报名缴费过程中如有疑问,请咨询各考点。
推荐阅读:
得分点!2021年内科主治医师考试高频考点80个!
2021年内科主治医师刷题小程序【医考爱打卡】上线啦!
以上就是医学教育网为大家整理的考点内容,希望对大家有所帮助,更多内科主治医师考试资讯请关注医学教育网!